Статья была полезной?
Функционал переноса процессов позволит сэкономить время на проектирование процесса и быстро воссоздать его в другом аккаунте на GetCourse.
Все достаточно просто: вам необходимо сгенерировать ключ экспорта для процесса и поделиться им с администратором того аккаунта, в который требуется перенести процесс. Администратор в свою очередь введет ключ в своем аккаунте и получит процесс со всеми его блоками.
Как подготовить процесс к экспорту в другой аккаунт
- Собирайте схему процесса правильно. В этом поможет наша статья «Зацикленность — ошибка при построении процесса». Если в процессе будут ошибки или он будет забанен, то его не получится скопировать в другой аккаунт, ключ не будет генерироваться.

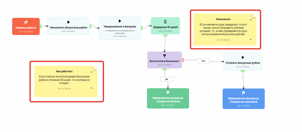
- Упростите принимающей стороне дальнейшую работу с процессом. Для этого рекомендуем сделать копию процесса, чтобы изменения не затрагивали рабочий процесс. В копии:
- добавьте заметки с пояснениями: как работает этот процесс, что важно учитывать и т. д.
- удалите из блоков отправки сообщений ваши тексты и ссылки, ведущие на аккаунт, иначе при экспорте эти данные также будут перенесены.

Заметки с пояснением работы процесса
Как экспортировать процесс в другой аккаунт
- Откройте процесс, который планируете копировать в другой аккаунт, и перейдите на вкладку «Экспорт».
- Вставьте ID того аккаунта, в который нужно экспортировать процесс.
- Нажмите «Сгенерировать ключ».

ID можно запросить у владельца или ответственного администратора аккаунта, в который переносится процесс. Они могут скопировать ID аккаунта в разделе «Профиль» — «Настройки аккаунта» — «Безопасность».

Важно
Процесс нельзя импортировать в тот же аккаунт, в котором он находится. В поле необходимо указать ID другого аккаунта, в который вы хотите импортировать процесс.
- Скопируйте сформированный ключ и передайте его администратору аккаунта, в который нужно перенести процесс.

Важно
- В целях безопасности полный ключ отображается только 1 раз. После обновления страницы содержимое ключа будет скрыто и недоступно для повторного копирования.
- Сгенерированный ключ можно использовать только 1 раз и только в том аккаунте, для которого он был создан.
Что означают статусы ключей
У ключа могут быть следующие статусы:
- Новый — можно использовать в аккаунте, для которого он сгенерирован, но только 1 раз.
- Использован — уже применен для импорта, использовать его повторно нельзя.
- Аннулирован (ошибка в процессе) — присваивается ключу автоматически, когда в процессе присутствует ошибка или он забанен. Такой ключ нельзя использовать для импорта. Сперва процесс нужно исправить, а затем сгенерировать новый ключ.
- Аннулирован — ключ недействителен, т. к. был удален администратором аккаунта.

Как аннулировать ключ
Ключ можно использовать только 1 раз и только в том аккаунте, для которого он был создан. Чтобы прекратить действие ключа, нажмите на корзину. После этого статус ключа изменится на «Аннулирован».

Как импортировать процесс в аккаунт
- Перейдите в раздел «CRM» — «Процессы» и нажмите «Импортировать процесс».

- Вставьте ключ, полученный от автора процесса при экспорте, и нажмите «Создать».

- Подтвердите действие на странице.

Готово! Процесс импортирован в аккаунт. Далее необходимо донастроить все блоки, в которых ранее были указаны объекты из другого аккаунта: группы, рассылки и т. д.
Какие данные переносятся в аккаунт при импорте процесса
При импорте процесса переносятся все данные, которые не привязаны к аккаунту:
- Название и описание процесса.
- Блоки процесса и их настройки.
- Связи между блоками процесса.

При копировании переносятся название и описание процесса

Переносятся блоки и связи между ними
- Входной сегмент процесса и сегменты в блоках «Условие» и «Ожидание условия» переносятся, но без упоминания объектов, привязанных к аккаунту.
Пример
В оригинальном процессе есть блок «Условие» с указанным тестированием. Это тестирование относится только к тому аккаунту, в котором оно создано. При импорте процесса тестирование не переносится в аккаунт, поэтому в блоке оно указано не будет. Вам необходимо создать и выбрать собственное тестирование.

В условии указано тестирование, которое создано только в том аккаунте, где находится оригинал процесса

При импорте процесса тестирование перенесено не будет, его нужно вручную создать и выбрать в процессе
Не переносятся данные, принадлежащие только тому аккаунту, из которого выполнен экспорт. Например, список исполнителей, задачи, рассылки и т. д. Поэтому после переноса вам нужно выбрать в блоках процессах недостающие объекты или настройки.
К таким данным относятся:
- настройки на вкладке «Общее»: исполнители\супервайзеры, теги, приоритет и т. д.;

- задачи, созданные по процессу;
- состояние процесса и отметка «Одобрено» — при переносе процесс переходит в состояние черновика и числится неодобренным;

Задачи, созданные по процессу, и отметка «Одобрено» не переносятся
- объекты в блоках процесса, которые привязаны к аккаунту (группы, рассылки, дипломы и т. д.);

В блоке оригинального процесса указана группа

В перенесенной копии блок будет пустой,
т. е. группу нужно указать вручную
Обратите внимание
Если в процессе есть подпроцесс, то он также не перенесется при импорте, т. к. является отдельным объектом в аккаунте.
Для переноса подпроцесс нужно импортировать в аккаунт с помощью отдельного ключа, а затем самостоятельно выбрать его в блоке «Подпроцесс» в основном процессе.

- изображения, видео и прочие файлы, которые прикреплены в блоках отправки сообщений.

Файл, прикрепленный к сообщению в оригинале процесса

При импорте процесса файл не перенесется
Важно
Процессы, в которых после импорта есть блоки с неуказанными объектами, считаются невосстановленными. Их невозможно запустить, протестировать, создать задачу или выбрать в списке.
Для восстановления процесса используйте анализатор. Он поможет добавить недостающие объекты и настройки. Подробнее об этом читайте ниже.

Как восстановить процесс после импорта и подготовить его к запуску
Если после импорта в процессе есть блоки с неуказанными объектами, то на вкладке «Процесс» появляется кнопка «Анализ процесса». Данный инструмент показывает список ошибок, которые необходимо исправить для запуска процесса, например, добавить в блок процесса рассылку или группу.

Чтобы быстро перейти к блоку с ошибкой, нажмите на ID в списке и добавьте недостающий объект.

Дополнительно можно ориентироваться на восклицательные знаки в блоках процесса — они означают, что в блоке допущена ошибка.

Обратите внимание
При копировании процесса в аккаунт также переносятся тексты и ссылки, указанные в блоках отправки сообщений. Перед запуском убедитесь, что они полностью соответствуют вашим задачам и содержат только актуальные данные.

После восстановления процесса рекомендуется протестировать его перед запуском.

авторизуйтесь