Статья была полезной?
После того как вы выбрали тип процесса и входное условие, можно приступить к построению схемы процесса.
Для построения схемы процесса доступны разные типы блоков: каждый выполняет определенные задачи и имеет свои настройки.
Ниже пример, как может выглядеть схема процесса:

Как добавить блоки в процесс
Добавлять блоки в процесс могут:
- владелец аккаунта,
- администратор.
Для этого нажмите «Добавить блок» в правом верхнем углу экрана и выберите нужный тип:

Типы блоков
ВОПРОС МЕНЕДЖЕРУ
Данный блок позволяет задать вопрос менеджеру. Из блока может быть три вида выхода: положительный, нейтральный, отрицательный.
Например, этот блок может использоваться при звонке пользователю. Менеджер выберет наиболее подходящий вариант в зависимости от ответа пользователя.
В данный блок можно добавить чек-лист для исполнителя задачи, который необходимо выполнить, чтобы перейти по задаче далее или завершить ее. Подробнее в статье → «Как добавить чек-лист в задачу».

Операция
Блок «Операция» позволяет выполнить разные действия над объектами процесса. В зависимости от того, какой основной объект вы выбрали при создании процесса (пользователи/заказы/покупки/звонки), вам будет доступен разный набор задач.

Действия над пользователями

Действия над заказами

Действия над покупками

Действия над звонками
Callback-операция
Callback-операция позволяет отправить сообщение пользователю в социальную сеть или мессенджер и дождаться его ответа, а потом обработать ответ в автоматическом режиме.
Пример использования можно посмотреть в этой статье.

Условие
Блок этого типа позволяет разветвлять процесс в зависимости от указанного вами условия. То есть вы можете явно указать, по какому (одному) сценарию должен развиваться процесс, если объект процесса соответствует или не соответствует какому-то критерию.
Обратите внимание, что после блока «Условие» процесс пойдёт по какой-то одной ветке (в отличие от прокси-скрипта).
В зависимости от объекта процесса, набор условий разный:

Блок «Условие» в процессе по пользователям
Заметка
С помощью данного блока можно оставить дополнительные пояснения к схеме процесса. Это позволит не забыть важную информацию или объяснить сотрудникам принцип работы.
Добавленная заметка не влияет на логику процесса, поэтому в такой блок нельзя направить стрелки из других блоков.


Заметка в схеме процесса
Задержка
Вы можете указать, сколько времени процесс должен ожидать, чтобы продолжить работу.
При настройке задержки используйте один из параметров:
- «От текущего момента» — относительная задержка в днях, часах или минутах, которая начинает отсчет при запуске блока. В полях можно указывать только целые числа, а минимальная задержка = 1 минуте.
- «Фиксированное время» — абсолютная задержка, для которой указываются конкретные дата и время завершения.
Например, можно настроить сценарий «Отправить письмо со спецпредложением через два дня после регистрации» или «Отправить письмо со спецпредложением 01.01.2019 г. в 0-00».
Обратите внимание, время указывается московское.

Для варианта «От текущего момента» предусмотрена опция «После задержки дождаться наступления определенного времени». С помощью данной опции можно указать конкретное время, когда задача процесса должна продолжить свое выполнение. Опция не привязана к датам: можно привязать ее к конкретному дню недели, к ближайшему буднему или выходному дню.

Обратите внимание: чтобы опция «После задержки дождаться наступления определенного времени» работала корректно, нужно обязательно указать саму задержку в днях, часах, минутах. Задача будет задержана на этот срок, после чего перейдет к ожиданию конкретного указанного времени.
Рекомендованное минимальное время задержки — 5 минут, т.к. именно это время требуется системе на периодическую проверку в процессах.
Если после истечения срока задержки система обнаружит, что указанное конкретное время сегодня уже прошло, то задержка будет перенесена на следующий подходящий под условие день.
Например, если настроена задержка в 1 час, а также включена опция «Дождаться наступления определенного времени — любой день 14.00», то проверка будет осуществляться следующим образом:
— Сейчас 13:30, задача дошла до блока «Задержка». Изначально выполнится задержка в 1 час, далее, в 14.30, произойдет проверка текущего времени. Поскольку 14.00 уже прошло, выполнение задержки будет перенесено на следующий день.
— Сейчас 14.00, задача дошла до блока «Задержка». В этом случае также изначально выполнится задержка в 1 час, после чего задача перенесет свое выполнение на следующий день.

Если задержка не будет указана или будут указаны нулевые значения, то задача будет ожидать ручного ввода даты и времени (т.е. задача не продолжит автоматически выполняться):

Важно: Если вы используете блоки «Задержка» один за другим с небольшими временными интервалами между ними в течение суток, не рекомендуется во втором и последующих блоках использовать опцию «После задержки дождаться наступления определенного времени». Вместо данной опции рекомендуется указывать относительное время в поле «Укажите задержку». Так как в случае задержки в выполнении первого блока, например, из-за ошибок при построении процесса, выполнение во втором и последующих блоках может быть перенесено на следующий подходящий под условие день.
Для варианта «Фиксированное время» есть возможность указать определенное время, после которого действия по процессу будут продолжены по ветке «Выполнено». Если в момент перехода к блоку время уже прошло, то переход произойдет сразу.
Опция «Вызывать таймаут если прошло более N часов» позволяет продолжать задачу по ветке «Таймаут», если от указанного времени прошло более N часов.
В блоке «Задержка» предусмотрено уведомление о наступлении времени. Для настройки уведомления необходимо поставить галочку в соответствующем чек-боксе и указать, за какое время до окончания задержки текущий менеджер задачи должен получить уведомление.
Уведомление об отложенной задаче можно включить для информера, электронной почты, SMS, Telegram или Chatium.
Обратите внимание: уведомление удаляется из информера при наступлении времени задержки.

Также есть возможность настроить уведомления для клиентов. Для этого в задаче необходимо поставить галочку «Уведомить клиента» и настроить текст уведомления. Уведомление будет отправлено на электронную почту пользователя, по которому запущена задача.

В уведомлении клиенту по умолчанию используется переменная {time}: при отправке уведомления она автоматически заменится на время, в которое истекает задержка.

Ожидание условия
Вы можете явно указать, в течение какого времени и какое именно условие должен ждать процесс для продолжения работы.
В зависимости от объекта процесса, набор условий разный:
Пример сценария — ждать в течение двух дней, не оформит ли клиент заказ. Если оформит, продолжить работу по сценарию А. Если прошло два дня, а заказ не оформлен, продолжить по сценарию Б.
При этом если заданное событие (условие) произойдёт раньше окончания указанного периода, процесс продолжит свою работу немедленно, то есть не будет дожидаться окончания периода.
Обратите внимание: максимально допустимое значение таймаута — 999 дней.

Для блока «Ожидание условия», как и для блока «Задержка» предусмотрена опция «Дождаться определенного времени». С помощью данной опции можно указать конкретное время, когда задача процесса должна продолжить свое выполнение. Опция не привязана к датам: можно привязать ее к конкретному дню недели, к ближайшему буднему или выходному дню.

Обратите внимание: в отличие от блока «Задержка», если заданное событие (условие) выполнится до таймаута и указанное время уже прошло сегодня, то процесс сразу продолжит свою работу по ветке «Условие выполнено», а не будет дожидаться наступления заданного времени на следующий день.
Пример.
Если настроено «Дождаться наступления определенного времени» — любой день 14.00, то проверка будет осуществляться таким образом в зависимости от текущего времени сегодняшнего дня:
— сейчас 14:30, блок начнет проверку и если указанное в нем условие выполняется, то процесс сразу пойдет по ветке Условие выполнено.
— сейчас 13:00, проверка условия будет осуществляться системой каждые 5-15 минут, и даже если оно уже выполнилось, то процесс не пойдет далее до наступления 14:00.
Текущее время
Данный блок позволяет направить объект процесса по разным веткам в зависимости от времени.
Например, пользователь заполнил форму регистрации и попал под условие процесса. Когда пользователь дойдет до блока «Текущее время», система спросит «Сейчас Х часов?». Если да, то процесс пойдет по ветке с указанным временем, если нет, то будет либо перебор указанных промежутков времени, либо выход из блока.
Условия будут проверяться по очереди от верхнего к нижнему, выполнится первое достигнутое. «Время от» обязательно должно быть более ранним, чем «Время до». Например, не стоит указывать промежуток от 20:00 до 00:00 — вместо этого нужно указать от 20:00 до 23:59.
Обратите внимание, что после блока «Текущее время» процесс пойдёт только по какой-то одной ветке, в отличие от прокси-скрипта. Время указывается московское.

Пример настроек блока «Текущее время»

Блок «Текущее время» в процессе
Прокси-скрипт
Этот блок позволяет настроить параллельное выполнение нескольких сценариев. Например, вы можете настроить последовательную отправку писем клиенту, чтобы он в итоге оформил заказ (ветка А). Параллельно можно проверять, не появился ли у клиента заказ (ветка Б), ведь клиент может оформить заказ, не привязываясь к отправленным письмам, то есть независимо от ветки А.

Обратите внимание: ветки прокси-скриптов не должны пересекаться в каких-либо блоках. Выполнение веток происходит параллельно, при пересечении действия блоков будут дублироваться для каждой ветки (например, сообщения в VK будут уходить пользователям дважды).

Обратите внимание, что блок «Завершение процесса», добавленный в одной из веток процесса, в котором используется прокси-скрипт, может привести к тому, что действия в других ветках не будут выполнены.
Если предполагается, что действия будут выполняться в других ветках процесса после завершения действий в одной из веток, использовать блок «Завершение процесса» не нужно.
Подпроцесс
Подпроцесс — это ранее настроенный процесс (или шаблон), который вы можете вставить в другой процесс, как один отдельный блок. Это удобно, когда схема основного процесса слишком большая и работать с ней становится неудобно. Также один подпроцесс можно использовать в разных процессах.
Пример использования и настройки подпроцесса «Дозваниваемся 3 дня» мы рассматривали в отдельной статье «Как настроить процесс обработки заказов».
Важно:
- Подпроцесс должен быть создан по тому же типу объектов, что и основной процесс, в который его добавляют. Но если основной процесс создан по заказу или покупке, то в него можно добавить подпроцесс по пользователю и партнеру заказа.
- Подпроцесс должен быть отключен и в нем не должно быть задано условий для создания задач.
- Мы не рекомендуем использовать подпроцесс в подпроцессе. Рекомендуемый уровень вложенности — не более 2.
Количество выходов в блоке «Подпроцесс» равно количеству блоков «Завершение процесса» в выбранном подпроцессе.
Основной процесс можно направлять по разным веткам в зависимости от результатов завершения подпроцесса.
Завершение процесса
Блок используется для указания, что все действия по процессу завершены.
В процессе может быть несколько завершений. Для каждого завершения процесса можно указать, является ли оно положительным, нейтральным или отрицательным.
Рекомендуется строить процесс с использованием блока завершения, пустых выходов из операций быть не должно.
Если при использовании блока «Прокси-скрипт» задача доходит до блока завершения по одной из веток, завершаются действия и по всем остальным веткам процесса.

Проиграть голосовое сообщение
Подробнее об автозвонках — в следующей статье.
Обратите внимание, что таймаут работает в качестве ограничения по времени на все звонки по этому процессу.

Как определить тип и назначение блока в общей схеме процесса
Разные типы блоков могут отличаться:
- цветом,
- формой,
- иконкой.
По внешнему виду блока можно определить его тип.

Вы можете задать свой заголовок для любого блока. Для этого откройте блок для редактирования двойным щелчком мыши и кликните на заголовок.
Рекомендуем использовать информативные заголовки, по которым можно определить функцию конкретного блока в общей схеме.
После добавления блока под заголовком отображается краткое описание — какую операцию этот блок выполняет в процессе.

Изменение заголовка

Примеры системного описания блоков
Другую информацию о процессах на GetCourse вы можете прочитать в статьях:
авторизуйтесь
Вы можете скопировать ссылку на тренинг из адресной строки браузера https://disk.yandex.ru/i/vAKe-AUPGluoMg и вставить ее в блоке "Отправить сообщение".
Если у вас возникнут вопросы, напишите, пожалуйста, нам в техподдержку https://getcourse.ru/contacts .
Указать задержку в секундах нет возможности. Также для корректного выполнения периодической проверки в процессах мы рекомендуем использовать минимальное время задержки — не менее 5 минут.
Если вам не подходит интервал в 5 минут, вы можете не указывать задержку между операциями и отправлять сообщения последовательно https://skr.sh/sJRliBmYw0e?a , в таком случае сообщения в Телеграм-бот поступят одновременно https://skr.sh/sJRi7tGJeg6?a .
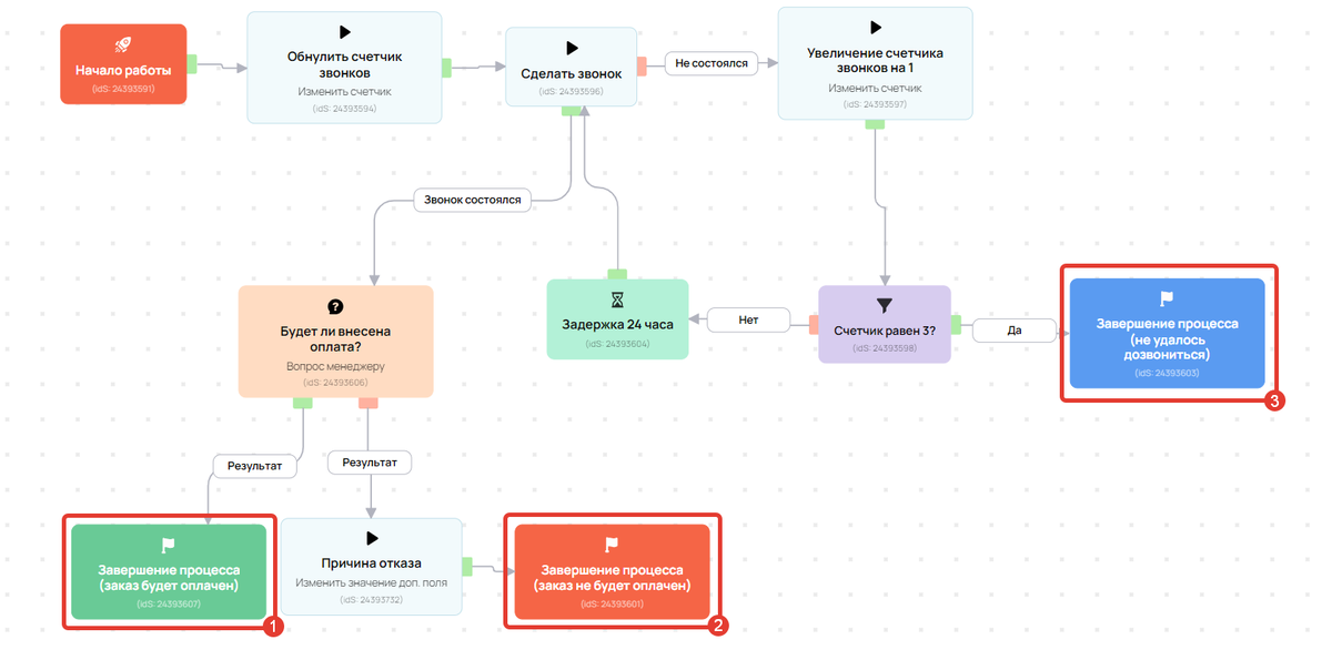
Для учета количества совершенных звонков в процессе можно использовать счетчик https://getcourse.ru/blog/275855 . При этом проверку счетчика https://skr.sh/sHAuQEUBG45 — https://skr.sh/sHA0cuM4uYn вы можете осуществлять с помощью блока «Условие» https://skr.sh/sHA06bgDC3w .
Выполнять задержку между звонками можно с помощью одноименного блока https://skr.sh/sHAjszHS1WE .
Для более точных рекомендаций напишите, пожалуйста, в техподдержку https://getcourse.ru/contacts . В обращении необходимо подробно описать задачу, а также приложить ссылку на процесс, если он уже создан.
Все верно. В случае, если в процессе в качестве типа объектов выбраны «Заказы» https://skr.sh/sGqA6eDJTYo , в блоке «Операция» https://skr.sh/sGqmSL68v1r также можно выполнять действия по пользователям, нажав на соответствующий селектор и выбрав нужное действие https://skr.sh/sGqde5vi161 .
Напишите, пожалуйста, в техподдержку https://getcourse.ru/contacts со ссылкой на процесс, где вы тестируете задачи.
Проверять наличие оплаты заказа можно во входном условии процесса https://skr.sh/sGKGRuqzRir или внутри процесса в блоках "Условие" https://getcourse.ru/blog/275872#4 или "Ожидание условия" https://getcourse.ru/blog/275872#6 , например, https://skr.sh/sGKM8A3b9tR .
Для дополнительных рекомендаций по настройке процесса, пожалуйста, напишите в техподдержку https://getcourse.ru/contacts со ссылкой на процесс, который вы настраиваете.
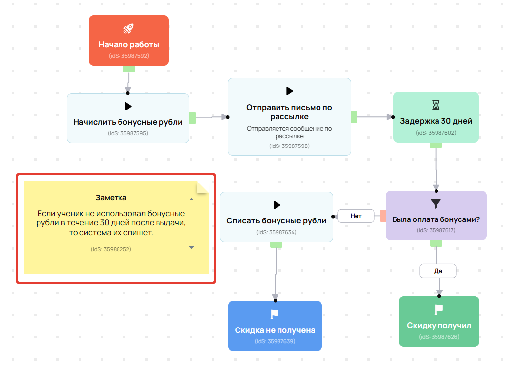
Например, при такой настройке http://joxi.ru/12MRzM9ig1O4PA блока "Ожидание условия", задача будет ждать в течение 30 дней оплатит ли ученик заказ на определенное предложение. Далее из этого блока есть два выхода http://joxi.ru/52apg46clen4Bm , если в течение 30 дней условие выполнено, то процесс пойдет по зеленой ветке "условие выполнено", если же нет — по серой ветке "таймаут". То есть задача будет выполнять те действия, которые вы соедините с этими ветками.
Для того чтобы мы могли помочь решить вопрос с "новыми" задачами, пожалуйста, напишите в поддержку https://getcourse.ru/contacts и приложите ссылки на процессы и примеры задач, а также как вы хотели бы с ними работать в дальнейшем.
Пожалуйста, направьте запрос в службу поддержки: https://getcourse.ru/contacts
Укажите название вашего аккаунта (онлайн-школы) или ссылку на аккаунт.
В данном случае ни какие действия не могут быть выполнены так как они не были назначены - не добавлены последующие блоки.
Если сработал таймаут, а затем было выполнено условие, то оно уже не может быть проверено/учтено в этом блоке. То есть, действие перешло далее и не может автоматически вернуться к пройденному блоку.
Возможно ли через процесс присвоить Тег завершенному заказу?
Просто, если следующая ветка пойдёт с 11:31 до ..., не выпадет ли эта одна минута из процесса?
Указание периода "до 11:30" включает, в том числе, и тридцатую минуту. То есть, фактически это период до 11:30:59.
При этом, следует учитывать, что проверка времени не выполняется непрерывно. Аналогично блоку "Задержка" каждая последующая проверка выполняется с периодичностью от 5-ти минут - https://getcourse.ru/blog/275872?#ltBlock1220236643
В случае появления дополнительных вопросов, пожалуйста, направьте запрос в службу поддержки: https://getcourse.ru/contacts
Детально опишите предполагаемые действия в рамках процесса и укажите ссылку на процесс.
Операция в процессах «Обновить стоимость из предложений» нужно, чтобы массово изменить стоимость предложения в уже созданных заказах.
А подскажите, пожалуйста, возможно ли ожидание наступления конкретного числа, но любого месяца?
На данный момент такой возможности нет.
Вы можете указать задержку до конкретной даты с помощью блока "Задержка" и, например, перезапускать процесс раз в месяц, меняя дату в блоке "Задержка".
Операция «Сделать звонок» сама по себе звонок не совершает. Звонок делает менеджер, который видит эту задачу и фиксирует результат.
Если по веткам с отрицательным или нейтральным статусом предусмотрены дальнейшие действия, они также будут выполняться в зависимости от того, какой вариант ответа выбран, как и в случае с положительным вариантом https://disk.yandex.ru/i/-EfKSota5Uc1-w . Предупреждение «Ответы со статусом отличающимся от «Положительный» не будут запускать действие» относится к случаям, когда для этих веток не указаны дальнейшие действия.
При использовании блока "Вопрос менеджеру" указанное сообщение и варианты ответа не него отображаются непосредственно в задаче http://joxi.ru/82Q79wBIwxYz1r . Уведомления от блока менеджеру не приходят. Этот блок используется для того, чтобы менеджер мог вручную указать, каким путем (по какой ветке http://joxi.ru/Q2Kx9wzfLlnoOA ). Продолжить выполнение действий над объектом. Если вам необходимо уведомить менеджера из процесса, можно использовать, к примеру, операцию http://joxi.ru/52aQ6wgSEzLaZ2 "Уведомить сотрудника" http://joxi.ru/823jBydF90ob3m . Подробнее об операции "Уведомить сотрудника" рассказывается в статье https://getcourse.ru/blog/505020 .
Отправить изображение в телеграм, возможно только через функционал рассылок с транспортом Телеграм. Вы можете создать нужную рассылку для отправки изображения, и далее в процессе использовать блок “Операция” - “Отправить письмо по рассылке”.
Подробнее о создании Телеграм рассылки, здесь: https://getcourse.ru/blog/275913
Проверить конкретное время можно с помощью другого блока http://joxi.ru/EA4PQ6ptp5jojA. Опишите решаемую задачу подробнее, а также примерную схему процесса в обращении к нам в техническую поддержку https://getcourse.ru/sprt_router/
Пожалуйста, подробно опишите вашу задачу: какие данные будут изменяться - на основании каких изменений планируется запускать процесс для пользователя?
Направьте запрос с подробным описанием задачи в службу поддержки: https://getcourse.ru/contacts
Для запуска процесса по факту заполнения/отправки формы необходимо назначить соответствующее действие в обработчике формы: https://getcourse.ru/blog/275976
- присвоить тег пользователю
- передать в другой сервис
Корректно ли через задержку вызвать повторную работу скрипта (Задача - вызов url), чтобы пользователь успел ввести свой мейл в сервисе, куда передается тег.
Прикреплю скрин, Спасибо
https://prnt.sc/vyalu2
Такой вариант настроек процесса может быть использован.
В случае появления дополнительных вопросов, пожалуйста, направьте запрос в службу поддержки: https://getcourse.ru/contacts
Подробно опишите вашу задачу - пошагово выполняемые действия. Укажите ссылку на процесс.
Ответили вам в рамках тех.поддержки.
Блок "Завершение процесса" необходимо использовать для каждой ветки процесса.
Прокси-скрипт позволяет параллельно выполнять действия по разным веткам процесса. Действия выполняются параллельно, но в рамках одной, запущенной задачи. - Соответственно, если задача будет завершена по одной из веток, то прекращается выполнение и всех остальных действий.
Подскажите пожалуйста, в блоке "Ожидание условия" при установке тайм-аута есть разница в указании времени "1 день" или "24 часа"?
Значения идентичны, в системе 1 день - это сутки, то есть 24 часа. Вы можете указать любой из вариантов на ваше усмотрение.
Если в блоке "Ожидание условия" тайм-аут не указан явно, то будет применен стандартный тайм-аут, который составляет 30 дней. Если вам не нужно ожидать выполнения какого-либо условия, а нужно лишь проверить это условие и сразу переходить к выполнению следующего блока, то можно использовать блок "Условие" (https://getcourse.ru/blog/275872?#4)
Если пользователь попадет в процесс позже выбранной задержки, то процесс пойдет дальше, не останавливаясь на блоке задержки.
Показать еще комментарии (1)
Если речь идет о данном блоке "Задержка" в процессе http://joxi.ru/RmzLNYBHRx1nDA, то у него нет функции "тайм-аута". Тайм-аут присутствует в таких блоках, где наступление времени выполнения задачи строго не определено, например, в "ожидании условия" — http://joxi.ru/krD5GqgcJV8yEm, http://joxi.ru/1A5OvZLtG8g6wm. Здесь тайм-аут нужен, чтобы по истечении указанного срока в тайм-ауте, если условие не было выполнено, процесс перешел по другой ветке процесса и продолжил работу. Если речь идет о конкретном блоке, то пришлите, пожалуйста, скриншот, на котором можно увидеть, о каком именно
Как настроить отправку писем через процесс, чтобы после попадания под правило, людям отсылалось письмо не в ночное время? За день до окончания подписки на вебинары пользователь попадает под правило и ему присылается письмо о продлении, иногда это выпадает на ночь, хотелось бы, что бы письма приходили утром, если вдруг правило сработало именно ночью.
Перед отправкой письма вы можете использовать блок проверки текущего времени вместе с блоком "Задержка". Например, если не нужно отправлять пользователю письмо с 0 до 7 часов, вы можете добавить в процесс блок "Текущее время" с проверкой соответствующего интервала http://joxi.ru/l2ZZqj3TE5Z1V2. Если проверка условия успешна, то есть текущее время находится в установленном интервале, можно использовать блок "Задержка" с параметром "После задержки дождаться наступления определенного времени", где указать время задержки http://joxi.ru/Vm6GYwkij9qJq2.
Если текущее время не попадает в этот интервал, можно отправить пользователю письмо сразу.
Все верно, если необходим промежуток от 20:00 до 14:00, то следует создать два промежутка с 20:00 до 23:59 и с 00:00 по 14:00 http://joxi.ru/ZrJnoOGTwpPEjr и привязать оба условия к следующему блоку.
Данная операция больше не поддерживается на платформе ни массово, ни из карточек пользователя/заказа и т.д.
Создать задачу вы можете по инструкции https://getcourse.ru/blog/275914 или из интерфейса процесса https://yadi.sk/i/uA5nj8TyM3TPZg
Так как процессы являются сложным функционалом, необходимо рассмотреть ваш вопрос подробнее. Что бы мы могли предложить правильное решение вашей задачи.
Напишите, пожалуйста, нам в поддержку https://getcourse.ru/contacts с подробным описанием вашей задачи и приложите ссылку на ваш процесс.
Система учитывает секунды. То есть, если пользователь попал в процесс в 12.00.30, то система будет учитывать как 12.00. Соответственно, пользователь попадет в ветку 10:00 до 12:00
Так же если у вас указаны ветки с одинаковы временем, пользователь попадает в первую ветку. Например, 10.00-12.00 и 12.00-14.00, то пользователь при заполнении в 12.00.30, попадет в ветку 10.00-12.00
Напишите, пожалуйста, в тех. поддержку https://getcourse.ru/contacts со ссылкой на процесс и пользователя, на котором тестировали работу процесса.
Есть какой то стандартный способ? Или нужно делать конструкцию из блоков Ожидание(каждые 5 минут) + Текущее время.
В блоке "Ожидание условия" есть галочка "Дождаться наступления определенного времени", но честно говоря, ее смысла познать не удалось.
Да, вы можете использовать в блоке "задержка" пункт "После задержки дождаться наступления определенного времени" http://prntscr.com/n31m8a
В процессе вы можете прописать действия менеджера по заполнению анкеты из карточки пользователя в блоке "вопрос менеджеру".
Вы можете использовать блоки "Задержка" на 120 минут и "Условие" - "Был на вебинаре", чтобы отслеживание происходило корректно.
Блок "Ожидание условия" начинает работать сразу же, как только процесс до него доходит, и продолжает работать указанное в настройках время. Блок "Условие" срабатывает единоразово в момент, когда процесс доходит до этого блока.
Подскажите, что нужно выбрать, чтобы в какой-то момент пришло письмо (сообщение) менеджеру.
Для этой цели вы можете использовать блок "Операция" - "Уведомить сотрудника": http://joxi.ru/a2XD9WkC1Zql62 http://joxi.ru/nAyQGYwCYG7a7A